* *   J e e v e S   *   *

Audio Services

 
Location Recordings     Mixing     Editing     Sound Manipulation
*   *
Home
About Us
Mission Vision and Values
Reference Sites
Services
What's New
Contact Us
*
 
*
*

Streaming Media at United Energy

Technical Details

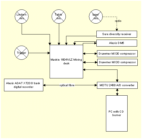
connection schematic
Go To Mackie 1604VLZ Go To MOTU2408 Go To Drawmer MX30 Go To Drawmer MX30 Go To Alesis ADAT XT20 Go To Alesis DM5

The presentation was recorded through 3 microphones:

  • Lectern: Shure SM11
  • Conference table: PZM
  • Radio: Shure WL93/L11/L4

A fourth input was supplied, triggering an Alesis DM5 drum machine to provide the Web developers with a cue track. This was manually triggered on each slide change, giving the developers a clear indication of where slide changes were made.

All four inputs were taken to a Mackie 1604VLZ mixer, where Drawmer compresser channels were inserted on each input. The inputs were gated to minimise background noise pickup, and compressed slightly to regulate fluctuations of speaker volume.

The trigger channel was taken as a direct out to the drum machine where a closed hi-hat sound (chosen for its distinctive, short waveform) was returned to another mixer channel.

The three microphone channels were mixed down live to a single, mono output.

Five outputs were taken from the mixer to the MOTU 2408 for analog to digital conversion:

  • Three direct microphone outputs
  • Mixed microphone output (mono)
  • Cue track (DM5) direct output
*
 
*
where they were routed to the PC for hard disk recording, and to the ADAT 8-track digital tape recorder for backup recording. The individual microphone inputs were recorded to allow for possible later re-mix if necessary.

The five digitised tracks were recorded to hard disk using Cubase VST24. The main presentation was timed to run for 32 minutes, so ADAT tape length was not an issue. The recording was allowed to run during question time in case this material was also required.

At the conclusion of the presentation, the microphone mix and cue track were trimmed to remove greetings from the start, and the question session from the end of the recording. These tracks were then saved as mono .WAV files. The speech was then processed (still on location) using DART Pro to remove background noise. The sound files were delivered to the Web developers on CD/ROM less than an hour after the presentation, allowing the material to be published on the Web the same day.

To assure that the recording was safeguarded from media failure, the recording was made simultaneously to hard disk and to multi-track digital tape.

*   *

Whatever your audio needs, let JeeveS help you find a cost-effective solution.
Jeeves Audio Services       ABN 244 922 738 10