|
The big challenge for this recording was that it was a "once off". The whole point was to capture the very first time the car was started after languishing for 45 years before its complete restoration. Sure, we could have cheated - made sure the car would actually start, and set recording levels ready for a "take". But we didn't!
Then there's the question of "How do you mic up a car?". There are guides about drum kits, grand pianos, saxophones.... but sports cars - no. And the car was in a steel garage, and space was restricted.
We wanted to capture the external sound of the engine, the cranking, the sound of the carburettors sucking, and also the exhaust sound.
The body panels covering the engine were already removed, so the engine sound was available. But a conventional stereo microphone placement would have been blocked by the dashboard and other bodywork. There was also little space available alongside the vehicle. The only practical solution was to place a microphone about 2 metres in front of the car, and to the carburettor side of the engine.

A second microphone was placed in a symmetrical position, about 2 metres behind the car, and offset to the same side, which gave a direct alignment to the exhaust tailpipe. This positioning placed the microphone outside the garage (and clear of too much exhaust gas), so it was fitted with a foam windshield.
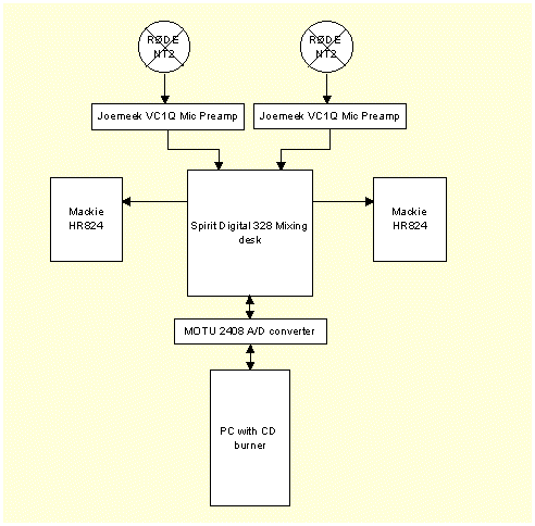
The RØDE NT2 microphones were used for their "open" sound, and were set to cardioid polar pattern.
|
|
|
|
How do you set recording levels for something you've never heard before?
On this occasion, a Mitsubishi utility was available. This vehicle was parked next to the Healy, and started a couple of times to get a ball-park recording level. So how loud is a sports car? Twice as loud? We had set the levels to give 6dB headroom on the ute, and then doubled it, and doubled it again (total 6dB more).
Joemeek VC1Q microphone pre-amps were used on each channel. Tone controls and enhancer were switched out, but compression was switched in at about 2:1 with a medium threshold, fast attack (1ms) and 1 second release.
Analogue to digital conversion was performed at 24 bit, 44.1K using channels of the Spirit 328 console. The digital signal was taken via a MOTU 2408 direct to hard disk under the control of Steinberg Wavelab 3.
Once all was ready, we hit "record" and went for the ignition switch.
As the engine cranked, sound levels were well within the anticipated range. Starting took three tries, with a small cough from the engine on the way. As the engine fired, Wavelab's very responsive metering indicated a brief transient on the "engine" channel that just went into the red by a fraction of a dB. The engine was now running and sound levels were comfortably around the desired levels.
Subsequent inspection of the recording revealed that the clipping had been on four peaks lasting about 500 micro-seconds over a 250 mS period. The very short duration of this distortion, and the fact that the recording was effectively an explosion, made this error inaudible.
The two channels were mixed using Steinberg's Cubase VST/32. Listening on Mackie HR824 monitors, the "left" (engine) channel was panned mostly left, and the "right" (exhaust) channel panned mostly right. This panning was then adjusted to give a stereo image of the car that seemed about the right size for someone standing 3 meters from the side of the vehicle.
The "stereo" mixing removed virtually all trace of the clipping.
Wavelab was then used to trim the "silence" from before and after the recording (leaving only the delighted chuckle of the mechanic after the engine was switched off!). The file was normalised, and Apogee UV22 dither applied to create a 16 bit .WAV file for CD burning. Compressed files were also created in mono and stereo, in both .MP3 and .WMA formats to provide a choice of file sizes for inclusion in the Healy restoration web site.
|